Abra Access. Si Access ya está abierto, seleccione Archivo > Nuevo. Seleccione Base de datos en blanco o seleccione una plantilla. Escriba un nombre para la nueva base de datos, seleccione su ubicación y, a continuación, seleccione Crear. Cuando se abra la base de datos, seleccione Habilitar contenido en la barra de mensajes amarilla si es.. Internet Movie Database. Internet Movie Database ( IMDb, en español: Base de datos de películas en Internet) es una base de datos en línea que en un principio almacena información relacionada con películas, y con el tiempo se transforma en la base de datos más grande del mundo donde se encuentran programas de televisión, eventos en vivo.
Algun experto en bases de datos o Access? entre Desarrolladores

Curso Material de apoyo Base de Datos Access Centro Virtual de

Bases de datos Microsoft Access en la Nube. ¿Es posible?

Cómo crear una base de datos en Access Guía paso a paso

TEORÍA DE ACCESS Mind Map

Imagenes asombrosas Mini tutorial de base de datos en Access

Access Qué es y cómo se crea una base de datos

AccessOpciones básicas de los tipos de datos. YouTube

Tips Microsoft Access Programación en Microsoft Access

BASE DE DATOS EN ACCESS

Ejemplo De Base De Datos En Access De Un Colegio Opciones de Ejemplo

Base De Datos En Access Calameo Downloader Vrogue

Clase Actual CREAR UNA BASE DE DATOS EN ACCESS

Ejemplo de bases de datos en Access

Base De Datos En Access 2016 Ejemplos Para Descargar Ejemplo

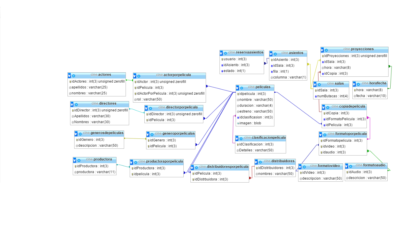
programación 3 UES 2015 Base de datos para un cine

16.CREAR BASE DE DATOS EN UNA PLANTILLA EN ACCESS YouTube

Bases de Datos 2 (Access 2010) YouTube

1 Creación de la Base de Datos en Access YouTube

SQl Server Base de datos de Sistema de Películas YouTube
Respecto a la catolagoción de series de televisión realizamos el mismo proceso: escribimos el título y buscamos en las bases de datos online. Una vez realizado vamos a la pestaña episodios y podemos modificar las temporadas que tenemos y asociar cada episodio a su archivo correspondiente (si es que tuviésemos la serie en el ordenador.. Introducción a la aplicación de base de datos de películas. Dado que nuestro objetivo es simplificar las cosas, crearemos una aplicación de base de datos de películas muy sencilla. Nuestra sencilla aplicación de base de datos de películas nos permitirá hacer tres cosas: Enumerar un conjunto de registros de base de datos de películas